Previous page

Next page

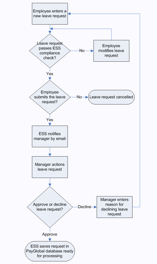
Leave Requests Process Diagram

The following process diagram explains the leave request process.

ESS Leave Request Workflow

Topic: 33337